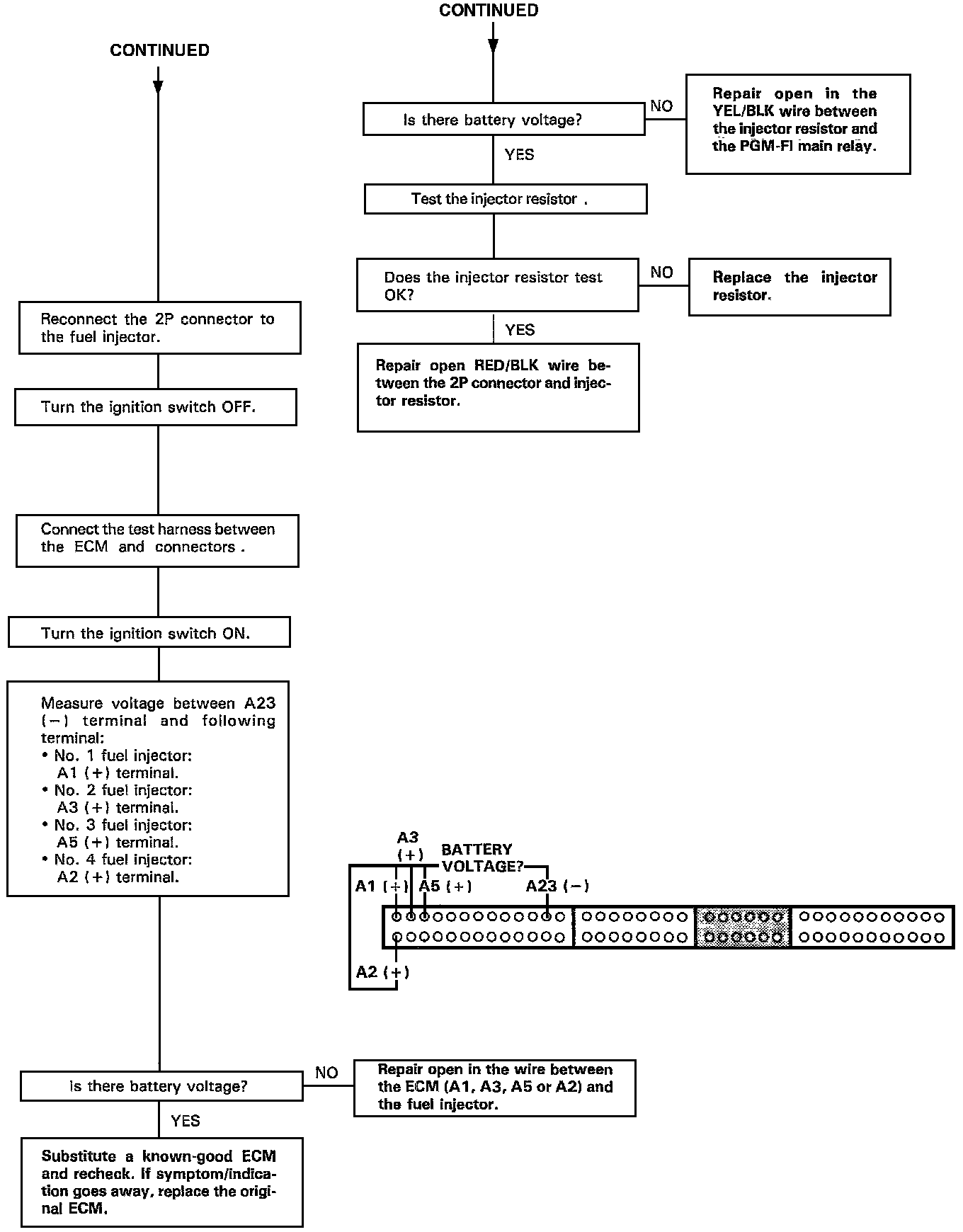
The Malfunction Indicator Lamp (MIL) indicates Diagnostic Trouble Code (DTC) 16 - A problem in the Fuel Injector circuit.
Engine Control System
Need a step-by-step guide?
Get an AI-powered repair guide with parts lists, cost estimates, and clear instructions for your 1995 Honda.
The Malfunction Indicator Lamp (MIL) indicates Diagnostic Trouble Code (DTC) 16 - A problem in the Fuel Injector circuit.